长文分析:以太坊到底出了什么问题?
作者:fangjun,Developer DAO 来源:@fjun99
以太坊似乎还在积极地建设,新的升级计划包括了很多创新(但没有 blink 这种让人振奋的),以太坊也有很多的厉害的 Layer 2 二层。但是,的确已经看着以太坊的 Gas 在 1 Gwei。 以太坊究竟出了什么问题?
以太坊出了什么问题?
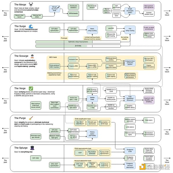
以太坊整体没问题,是最强大的智能合约平台,是最去中心化的,是生态最繁荣的不管是EVM应用还是二层链。技术路线上也没问题,2023年最后一天 Vitalik 更新的路线图依然有效,指引着可能未来三五年以太坊的发展。
Vitalik 这一年也发了非常多文章,每一个都很关键。

以太坊的问题是缺少 Meme 吗?
我认为也不是。Solana 的这一轮名人 Meme 热让它有点像拉斯维加斯。以太坊一直是像华尔街,把华尔街的大楼变身拉斯维加斯也不是合理的选择。最多就是离得近的地方搞个大西洋城。

以太坊的问题是?
首先是,一直在解决技术难题,但是,这些技术难题究竟是要干什么的?
比如,Vitalik 今天的讨论,最终结算速度当然重要。
以太坊现在太像著名的施乐研究所 PARC,乔布斯从这儿“偷”走了很多东西。愿景本应是创造出可用的产品,像苹果、微软那样。
以太坊的问题是,正如最近一直在说的,缺少营销。在我看来,不是缺少营销,是缺少基本的愿景和定位。以下这些问题全无答案: 愿景:以太坊是什么? 以太坊提供的是什么产品? 以太坊接下来的产品是什么? 以太坊现在类似贝尔实验室。 你知道现在它叫什么名字吗?——诺基亚贝尔实验室。

ETH 的上涨、ETF 的通过,会解决掉以太坊的问题吗?
不会。以太坊在上一轮有一次重大「投机」,就是当时通过大量的 NFT。 现在看着是不是有点可笑,为什么当时一下子冒出那么多? 当然当时也有非 NFT的优秀的,比如 Vault 4626、AA 4337。

来源:
以太坊 L2 目前可以说非常不健康的状态。我们当然可以说百花齐放,但是换个视角看下。推特用户犹太赵主任()的类比特别好(当然只有中国人比较懂): “V 神是 Web3 汉献帝” 就是曹操挟天子以令诸侯的那个,历史上也称“孝愍皇帝””

有人说,以太坊 Gas 低,是因为交易都跑 L2 上去了,L2 的交易量很大啊。这其实就是说,我大东汉朝还在。 好了不大比方了,就算 L2 是对的。但目前看,以太坊作为一个生态,它的问题难道不是“碎片化”吗? 资产的高度碎片化,在上一轮 L2 还不太多的时候已经很严重了。


资产的高度碎片化,难道不是以太坊作为一个生态的核心问题吗?但这个问题,靠 Polygon AggLayer、靠OP Superchain、靠跨链桥/各种互操作性服务,能够解决吗? 明显不能解决,但这个问题似乎从来不是以太坊基金会仔细要考虑。 当然,Vitalik 的确讨论过。
前几日看到一个特别搞笑的,某 ZK Rollup创始人说,你们不要伤心 Blast,来我们这里做任务,帮我们冲 TVL。潜台词是,这次我绝对不说你们是“电子乞丐”。 但是,这难道看了不觉得搞笑吗?以太坊 L2 的TVL 都是这样的泡泡,有什么用?看看 ZK Sync 现在跨链桥使用量。

接着推特用户加密韋馱()这篇很棒,尤其他做出的“mass adoption” vs “mass admission”的区分。 我的看法是这个 thread前面说过的,以太坊的梦想是华尔街,是纽约,旁边是可以搞个大西洋城,但把华尔街大楼直接改造不现实。

以太坊的叙事里面,现在看仍然有吸引力的是鲁宾说的: 全球结算层 Global Settlement Layer 这也是为什么它的 Gas 在 1 Gwei 的时候让人担心,结算如果消失了,它能还是全球结算层吗?

如果以太坊是全球结算层,那么 Bitcoin Chain 是什么? BTC 的叙事反而更简单,之前有什么支付等等,现在看,就是价值存储。 在即将发布的《模块化区块链》的报告中,我打比方说,以太坊L2和BTC L2的动力是不同的,一个是汽油,一个是电。以太坊 L2 的动力是应用,BTC L2的动力就是BTC这个资产。

刚刚讨论说:“我们不是说以太坊死了,是说以太坊你赶紧努力:)” 从基础设施 infra 视角看,目前没有哪个链有以太坊完整的架构。

Solana 的叙事又是什么呢? Mert 刚刚提出一个有意思的观点: 一个全球性的、无法审查的广播,您从世界的某个地方广播信息,它会被尽可能快地将其传播到其他地方 这个看似是重复 Web2.0 ,但是是非常有道理的。 Web3.0 的传播将是可信的。 (无需许可将是另外特征)

Nathan观点有意思: “以太坊是开源技术社区,而EVM L2是消费品,就像Android和以Android为系统的各个手机品牌。” 是有趣的角度。但我不赞同以太坊只是技术社区。以太坊本身就是产品,二层只是分销商。——区块空间的分销商。

以Rollup 为中心的以太坊路线图,还成立吗? 2020年10月,Vatalik 发文确认了这一路线图,至今也是以这个路线图发展的。我认为,这个路线图还是成立的,但有几个问题待解:
1. 上面讨论过的流动性碎片化问题
2. Rollup一定要是持久的吗?Altlayer的临时 Rollup不错
赞同的确是这两个问题:
1)大规模应用的缺乏——这一轮还没有新应用
2)不合理的资本结构 ——VC大力押注于基础设施。
以太坊生态自身的问题是,虽然搞了很多基础设施,但几乎没有是应用周期做准备的。 按基础/应用轮动周期,应用周期很快就回来, 以太坊怎么应对?

最近以太坊的 USDT 转账已经可以低于 Tron 了。Tron 很有争议,但就转账这个场景而言,真是干得漂亮。 记得应该是去年底 Messari 年度报告中,Messari CEO大夸特夸 Tron 的稳定币转账这一点。 Tron 的协议收入年入十亿真不是梦。

